线路管理(银豹批发商贸V3)
2026-01-26
功能概述
「线路管理」是银豹批发商贸系统物流模块的核心功能,用于配置和管理配送线路信息。您可以设置线路的适用仓库、适用日期、途经门店 或客户等信息,这能帮助企业规划标准化配送路径,提升配送效率。
操作路径
银豹后台 > 库存 > 物流 > 线路管理
操作说明
本功能支持手动添加与批量导入两种方式,适用于不同规模的业务场景。
新增线路
1、进入「线路管理」页面,点击左上角【新增线路】按钮,右侧弹出配置窗口。
2、在窗口中填写信息:
• 线路编号:编号由数字和字母组成,是线路的唯一标识,不能重复
• 线路名称:输入线路名称,例如 “城东配送线路”
• 线路适用仓库:选择该线路适用仓库
• 是否默认线路:若开启,POS端未找到指定日期的线路时,将使用默认线路
• 指定适用日期:若未设置为
• 线路途经订货组织(连锁门店):点击【添加线路途经的订货组织】,可添加该线路需要配送的门店
添加门店和大客户后,可拖动门店和大客户排序调整配送顺序。
3、信息填写完成后,点击右下角【保存】按钮,完成线路的创建。
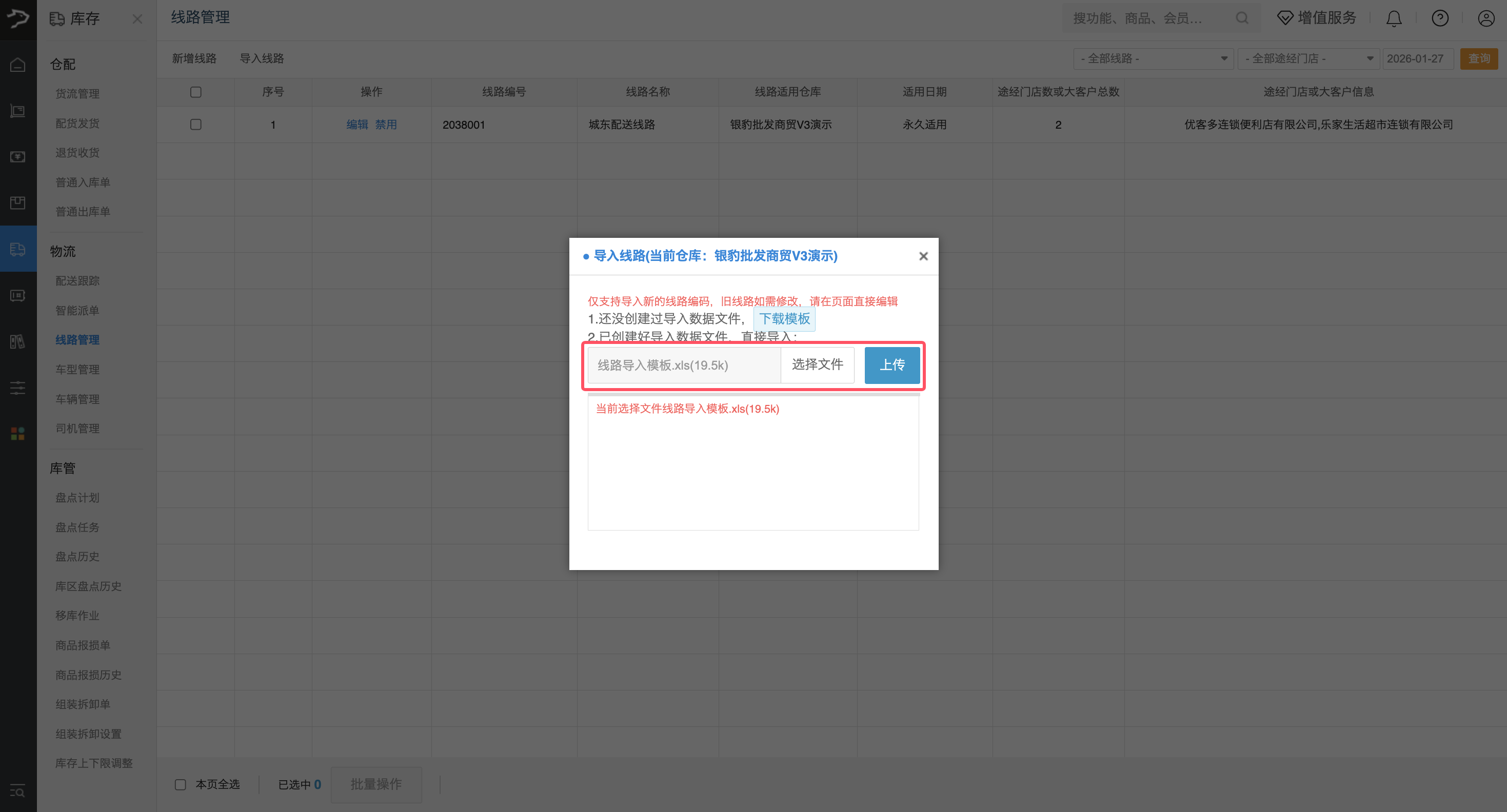
导入线路
适用于批量创建多条配送线路,提升效率。
注意:仅支持导入新的线路,旧线路如需修改,请在页面直接编辑。
1、在「线路管理」页面,点击顶部【导入线路】按钮,弹出导入弹窗。

2、在弹窗中,点击【下载模板】,打开下载的文件并按模板要求填写线路信息,填写完成后保存。
3、返回导入窗口,点击【选择文件】,选择并上传已编辑好的模板文件。








